As AI agents become increasingly capable and specialized, there's a growing opportunity to build collaborative systems where multiple agents — alongside human users — work together in real time to solve complex tasks. This research explores the design and implementation of a Collaborative Multi-Agent Interface: a distributed system that enables humans and AI agents to co-author, co-decide, and co-create through a shared, real-time environment.
At its core, this interface combines durable CRDT-based state management, dynamic agent orchestration, and real-time WebSocket infrastructure to support fluid collaboration. It incorporates a modular AI orchestration layer that routes tasks across specialized agents using decision trees and embeddings, a shared document model that ensures conflict-free collaboration, and a security-first edge architecture built on Cloudflare Workers.
This article presents a deep dive into the architectural components, key implementation strategies, API design, and performance/security considerations involved in building such a system. Whether you're designing agent-based workflows or architecting multiplayer AI-native apps, this research offers a foundation for creating intelligent, collaborative interfaces at scale.
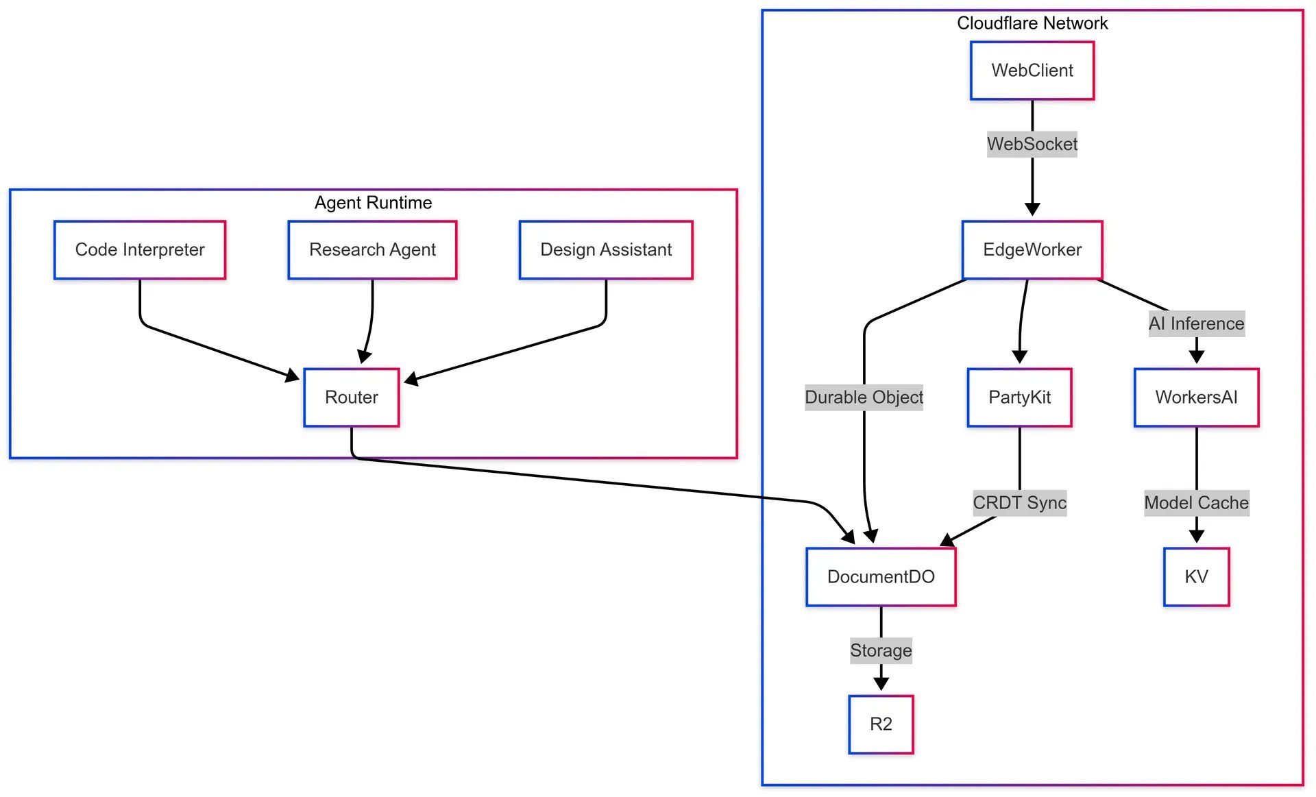
Architecture Overview
Key Components
- State Management Core
- Document DO (Durable Object): Single source of truth using CRDTs for conflict-free sync
- PartyKit Room: Real-time collaboration layer handling presence/cursors
- Agent Registry: Dynamic registry of available agents/tools
- AI Orchestration
- Agent Router: Uses decision trees + embeddings for task routing (Read more)
- Tool Runtime: Sandboxed execution environment for AI tools
- Workflow Engine: Coordinates multi-agent sequences
Example API Design
interface AgentSystem {
registerAgent(schema: AgentSchema): Promise<AgentHandle>;
submitTask<T extends TaskType>(task: T): Promise<TaskTicket>;
createDocumentSession(): DocumentSession;
subscribeToUpdates(callback: UpdateHandler): Unsubscribe;
}
interface AgentSchema {
capabilities: ToolDescriptor[];
inputSchema: JSONSchema;
routingWeights: Record<TaskType, number>;
}Real-Time Features
- AI Streaming Interface:
- Token-by-token updates with merge markers
- Collaborative suggestion branches
- Conflict resolution visualizations
- Collaborative State Sync Flow:
Implementation Strategy
- State Layer (Durable Objects)
export class DocumentDO {
constructor(state, env) {
this.crdt = new Y.YDoc();
this.session = new CollaborativeSession({
autoMerge: true,
conflictResolver: (conflicts) => this.resolveConflicts(conflicts)
});
}
async fetch(request) {
// Handle CRDT operations and presence updates
}
}2. Agent Routing System
- Dynamic routing table built from agent schemas
- Load-balancing with health checks for the agent pool
- Semantic versioning for agent schemas
- Multi-factor routing:
3. Client Integration SDK
const docSession = await AgentSystem.connect('doc-123', {
presence: {
cursor: true,
selection: true
},
agents: {
default: ['editor', 'research-assistant'],
premium: ['code-gen', 'design-helper']
}
});
docSession.subscribe((update) => {
switch(update.type) {
case 'text-delta':
applyDeltaToEditor(update.payload);
case 'agent-progress':
showAgentStatus(update.agentId, update.progress);
}
});Security Model
- Fine-grained access control using Cloudflare's Zero Trust
- AI operations sandboxing
- CRDT operation validation layer
- Rate limiting per document/user/agent
Advanced Features
- Multiplayer AI Document
- Shared document with AI-assisted task creation
- Real-time collaboration with LLM's and users
- CRDT-Aware SVG's similar to Excalidraw's approach
- Dynamic Agent Marketplace
- Hot-loading of new agents/tools
- Versioned capability declarations
- Collaboration Audit Trail
- CRDT-based operation history
- Multi-agent decision provenance
Deployment Architecture
Performance Optimization Considerations
- CRDT compaction strategies
- Implement delta compression similar to automerge for handling large documents
- Garbage collection: Define retention policies for the operation history in audit trails
- Agent warm-up pools
- Differential sync protocols
- AI model streaming via WebTransport
- Real-Time Sync: Implement fallback to long-polling for WS-restricted environments
- Cursor Sync: Add velocity prediction for smoother collaboration
- Storage: Use columnar format for CRDT history in R2
Security Considerations
- Sandboxing: Try using WebAssembly boundaries for AI tools
- CRDT Validation: Implement a strict schema for operation payloads
- Zero Trust: Add device posture checks with AuthZ/N
